| |
|
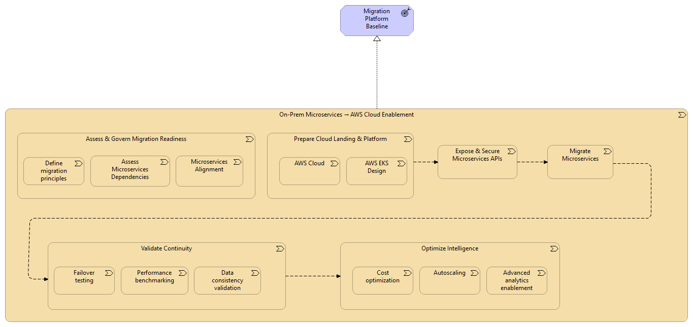
On-Prem Microservices → AWS Cloud Enablement |
Assess & Govern Migration Readiness |
| |
|
On-Prem Microservices → AWS Cloud Enablement |
Prepare Cloud Landing & Platform |
| |
|
On-Prem Microservices → AWS Cloud Enablement |
Expose & Secure Microservices APIs |
| |
|
On-Prem Microservices → AWS Cloud Enablement |
Migrate Microservices |
| |
|
On-Prem Microservices → AWS Cloud Enablement |
Validate Continuity |
| |
|
On-Prem Microservices → AWS Cloud Enablement |
Optimize Intelligence |
| |
|
On-Prem Microservices → AWS Cloud Enablement |
Migration Platform Baseline |
| |
|
Assess & Govern Migration Readiness |
Define migration principles (security, resilience, cost) |
| |
|
Assess & Govern Migration Readiness |
Assess Microservices Dependencies |
| |
|
Assess & Govern Migration Readiness |
Microservices Alignment |
| |
|
Prepare Cloud Landing & Platform |
AWS Cloud |
| |
|
Prepare Cloud Landing & Platform |
AWS EKS Design |
| |
|
Prepare Cloud Landing & Platform |
Expose & Secure Microservices APIs |
| |
|
Expose & Secure Microservices APIs |
Migrate Microservices |
| |
|
Migrate Microservices |
Validate Continuity |
| |
|
Validate Continuity |
Failover testing |
| |
|
Validate Continuity |
Performance benchmarking |
| |
|
Validate Continuity |
Data consistency validation |
| |
|
Validate Continuity |
Optimize Intelligence |
| |
|
Optimize Intelligence |
Cost optimization |
| |
|
Optimize Intelligence |
Autoscaling |
| |
|
Optimize Intelligence |
Advanced analytics enablement |